View all by haru zemsky
haru zemsky
Follow haru zemsky
Follow
Following haru zemsky
Following
Add To Collection
Collection
Comments
Devlog
Infobroker
←
Return to Infobroker
Devlog
THE PORTABLE PC
July 21, 2024
by
haru zemsky
EVERYTHING IS INFORMATION IN INFOBROKER The Portable PC is the Broker's main interface for collecting and referring to information. On their adventure in the post-collapse landscape, the Broker will u...
Continue reading
Many new updates including the PC and Requests systems
July 21, 2024
by
haru zemsky
Attached is a video of the PC system as well as the new Request system. THE PORTABLE PC The PC is used for accessing the information that the broker has collected on their adventures. The PC is made u...
Continue reading
DIALOGUE AND INTERACTIONS
July 12, 2024
by
haru zemsky
Here is the central page for Dialogue and Interaction themed information. This will serve as a central post for these systems, and will be updated to be current. Info here is the latest version of the...
Continue reading
STYLE MANIFESTO
July 07, 2024
by
haru zemsky
Here I outline my plans for the visual style of Infobroker. Future details will be updated on this post rather than in individual posts, to keep the visual design goals consistent and centralized. ISO...
Continue reading
Indoor and Outdoor Scenes
June 28, 2024
by
haru zemsky
Here, I show off some new cool buildings I've made for one of the faction cities. The buildings are made of a combination of primitives and relatively low-poly photogrammetry assets scanned and collec...
Continue reading
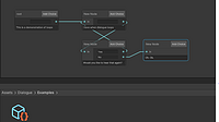
Dialogue trees in action
June 25, 2024
by
haru zemsky
Attached are a picture of the editor tools I've been working on, as well as an example of how the dialogue trees will work in game. Dialogue will be a core part of the game, with the dialogue system s...
Continue reading
Photography
June 22, 2024
by
haru zemsky
One way for the player to interact with the world will be through photography. Photos are used to strengthen the credibility of dirt, and are a core part of espionage requests...
Continue reading
Beginning the dialogue system
June 15, 2024
by
haru zemsky
Attached is a video of the beginnings of the dialogue system for the Infobroker Project. Infobroker is an exploration based game where the player relies primarily on the collection of information and...
Continue reading